Visual Studio Code Toolkit for Figma and Adobe XD
MicrosoftVisual Studio Code Toolkit
Free DownlaodVisual Studio Code Toolkit - Freebies for Figma and Adobe XD
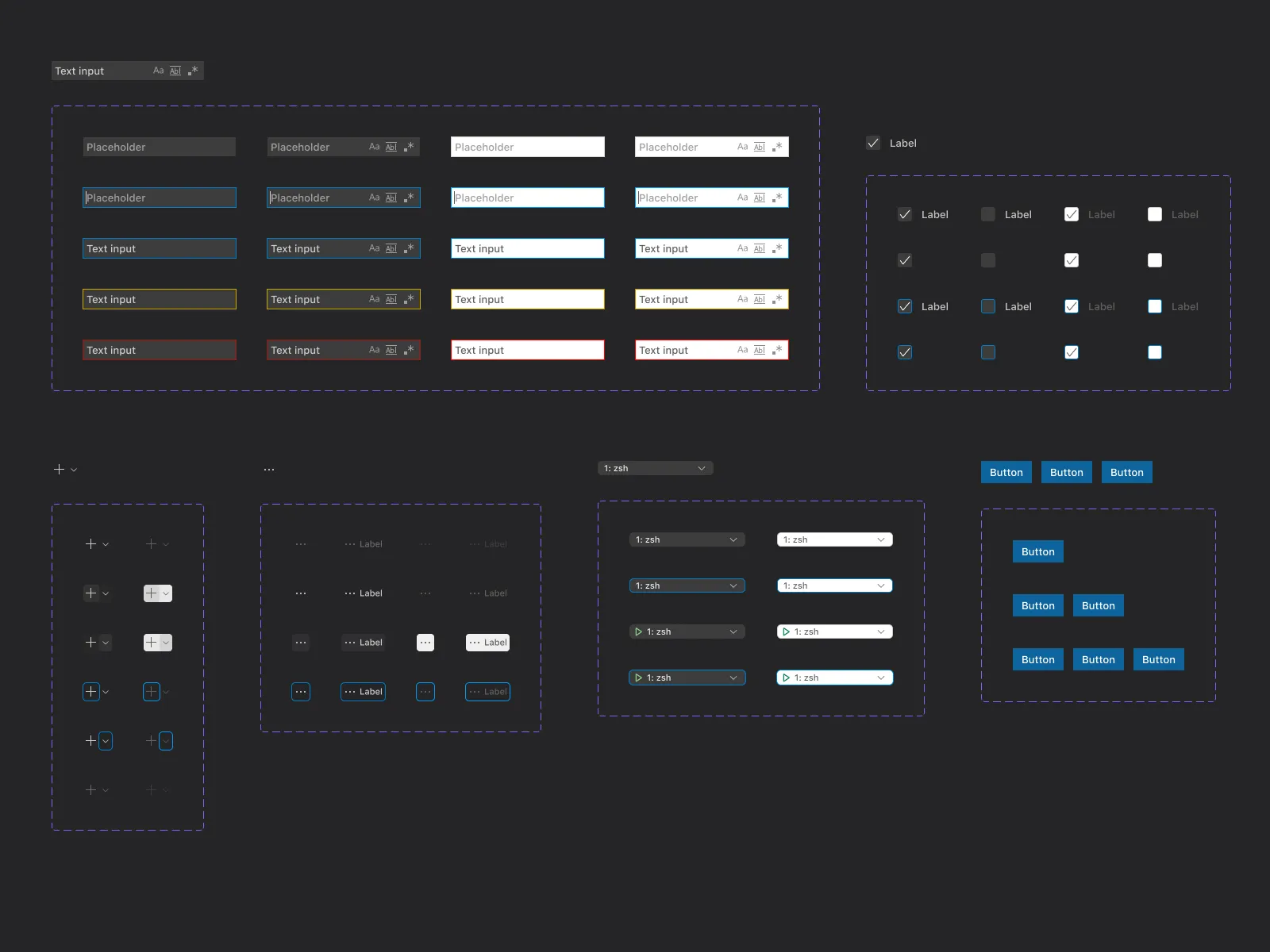
A design toolkit for Visual Studio Code
This freebie Visual Studio Code Toolkit was originally shared by Microsoft on this url.
The categories for this freebie are Figma Dashboard/UI Kits and Figma Wireframes. Tools used to create this freebie are Figma and Adobe XD. Trends for this freebie are minimal, Clean and Flat. Industry for this freebie is Tech. Main colors used in this freebie are white, black, gray and blue.
Helpful hint: If the license is unknown, it is usually because they forgot to mention it explicitly; not because they were being stingy. Before using it for a commerical project, you can ask Microsoft nicely and they will probably allow you to use it.



